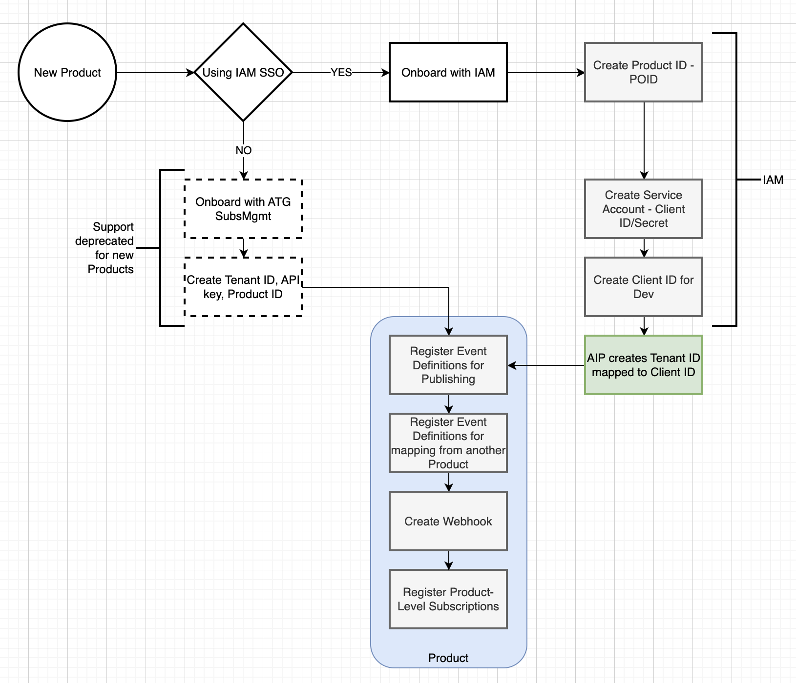
Onboarding
To use AIP for integration, product or service is required to be onboarded with Aptean Identity Management first. Onboarding generates a unique Product ID and service account that is necessary to authenticate with AIP.
Email request to the following: ryan.zou@aptean.com (IAM) and jay.shrestha@aptean.com (AIP)
